ORE Studio Logging Component
Core logging infrastructure component for ORE Studio.
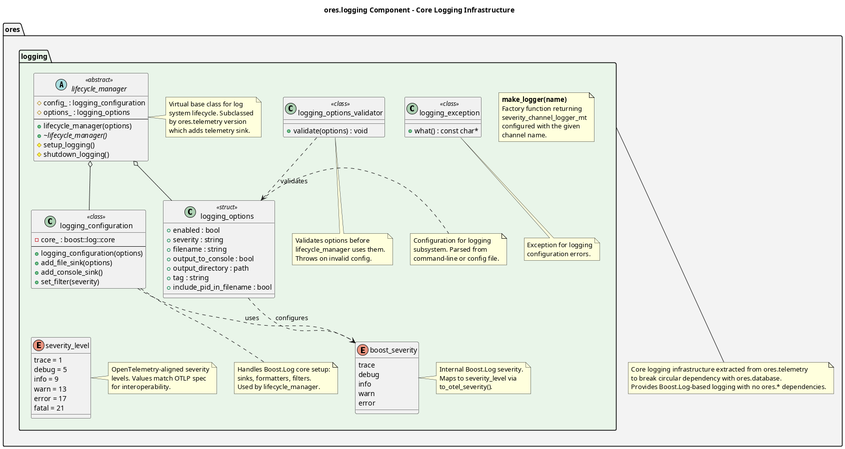
Component Architecture
Diagram:
This module provides the core logging infrastructure built on top of Boost.Log. It was extracted from ores.telemetry to break circular dependency with ores.database. Key features include:
- Logger creation: Factory function
make_logger()for named loggers - Severity levels: OpenTelemetry-compatible severity levels for interoperability
- Lifecycle management: Console and file sink configuration
- Command-line options: Boost.Program_options parsing for logging configuration
- Extensibility: Virtual base class for lifecycle management, extended by ores.telemetry for OTLP export and trace correlation
The module is organized into a single namespace providing logging primitives that can be used by all other ORE Studio components.
| Top: Documentation | Previous: System Model |
